Elemente generale Lotus Notes
Elemente generale Lotus Notes 1.1 Workspace Workspace – pagina de lucru – este mediul din care se lanseaza in executie aplicatiile Lotus Notes. Workspace-ul este organizat iCiteste tot ... 4201 cuvinte
Dimensiune medie + cu poze |
 |
 |
TRANSMISII IN BANDA DE BAZA
TRANSMISII IN BANDA DE BAZA In TD in banda de baza, datele sunt emise sub forma unor impulsuri de curent continuu. Secventele de date sunt constituite din elemente de semnal, care se deosebesc de celelalte prin amplitudine, duraCiteste tot ... 6958 cuvinte
Dimensiune mare + cu imagini |
 |
 |
Managementul activitatilor cu calendarul Notes
Managementul activitatilor cu calendarul Notes In mediul actual de business, managementul timpului este o parte importanta a activitatii de zi cu zi. Trebuie sa va programati activitatile in functie de intalnirile fixate dinainte, de diferitCiteste tot ... 3264 cuvinte
Dimensiune medie + cu poze |
 |
 |
PROIECT pentru obtinerea Atestatului Profesional la Informatica - JOCUL SNAKE
Proiect pentru obtinerea Atestatului Profesional la Informatica Jocul Introducere Jocul „Snake“ este unul dintre primele jocuri electronice aparute. Odata cu evolutia tehnologiei, se imbunatateste si grafica acestui joc, devenindCiteste tot ... 916 cuvinte
Dimensiune mica + cu imagini |
 |
 |
Personal Address Book - Lotus Notes
Personal Address Book - Lotus Notes Lotus Notes si Domino Server sunt proiectate pentru a rula intr-o retea, unde fiecare utilizator foloseste fie clientul Lotus Notes, fie un browser Web. In mediile de afaceri, Notes este implementat caCiteste tot ... 1897 cuvinte
Dimensiune medie + cu poze |
 |
 |
Configurare StrongDC++
Configurare StrongDC++ Primul pas este instalarea. Aceasta operatiune se face simplu. Porneste setup-ul programului si dai NextàNextàNext…pana la sfarsit. Dupa aceea programul va porni. Daca va apare o fereastra de la “Windows FireCiteste tot ... 1066 cuvinte
Dimensiune mica + cu imagini |
 |
 |
Programarea activitatilor - Microsoft Project
Programarea activitatilor - Microsoft Project Veti afla/invata despre: ú Crearea de noi proiecte ; ú Activitati ; ú Resurse ; ú CoCiteste tot ... 9732 cuvinte
Dimensiune mare + cu imagini |
 |
 |
Managementul resurselor - Microsoft Project
Managementul resurselor - Microsoft Project Veti afla / invata despre: ú Disponibilitatea unei resurse ; ú Supra-alocarea resurselor ; ú NCiteste tot ... 3265 cuvinte
Dimensiune medie + cu poze |
 |
 |
SISTEME DE OPERARE
SISTEME DE OPERARE 1. Fisiere sub UNIX 1.1. Notiuni introductive despre fisiere 1.2. Citeste tot ... 2636 cuvinte
Dimensiune medie + cu poze |
 |
 |
Stabilirea programului de productie al firmei folosind programarea matematica
Stabilirea programului de productie al firmei folosind programarea matematica Modele matematice de programare liniara Pentru a reprezenta o situatie, o realitate printr-un model matematic trebuie sa se cunoasca structuraCiteste tot ... 651 cuvinte
Dimensiune mica - fara poza |
 |
 |
Reprezentarea unui graf cu ajutorul calculatorului
Reprezentarea unui graf cu ajutorul calculatorului Tema nr. 4: Scrieti programul C care permite plasarea a n noduri in varfurile unui poligon regulat inscris intr-un cerc, cu posibilitatea de a trasa linii intre oricCiteste tot ... 701 cuvinte
Dimensiune mica + cu imagini |
 |
 |
Realizarea charturilor folosind programul RFFlow
Realizarea charturilor folosind programul RFFlow Scopul lucrarii: Insusirea modului de lucru specific programului RFFlow. Folosirea programului pentru a realiza charturi, scheme, diagrame. Modul de lucru Schemele se vor realiza foCiteste tot ... 568 cuvinte
Dimensiune mica + cu imagini |
 |
 |
Caracteristicile obiectelor si claselor
Caracteristicile obiectelor si claselor In majoritatea surselor bibliografice asupra POO, se considera drept principale caracteristici ale obiectelor incapsularea, mostenirea sipolimorfismul. La acestea se mai pot adauga si alte caracteristiciCiteste tot ... 1050 cuvinte
Dimensiune mica + cu imagini |
 |
 |
Metoda coardei
Metoda coardei Ecuatia dreptei AB este: Intersectand aceasta dreapta cu axa Ox se obtine. Daca f(a)·f(c)£0, atunci x*I [a,c], in caz contrar x*I [c,b]. Procedeul se repeta pe noul interval ce contine radacina.Citeste tot ... 191 cuvinte
Dimensiune mica + cu imagini |
 |
 |
Functii AutoLISP
Functii AutoLISP Functiile AutoLISP prezentate in acest capitol sunt implementate in AutoLISP Release 12. Majoritatea sunt compatibile cu cele din versiunile anterioare. Vom prezenta in continuare grupurile functionale, urmand ca la sfarsiCiteste tot ... 5600 cuvinte
Dimensiune mare - fara imagini |
 |
 |
Metode de programare – Elemente de combinatorica
Metode de programare – Elemente de combinatorica – 1. Permutari Fie . Sa se scrie un program recursiv de generare a permutarilor de ordin n. De exemplu, pentru n = 3, programul va genera: 1 2 3 1 Citeste tot ... 743 cuvinte
Dimensiune mica + cu imagini |
 |
 |
Notiuni introductive privind organizarea datelor. Limbajul algoritmic
Notiuni introductive privind organizarea datelor. Limbajul algoritmic 1. Structuri elementare de date Organizarea datelor, in vederea prelucrarii acestora, este un proces complex, dar de o deosebita importanta. De modul in care sunt struCiteste tot ... 2465 cuvinte
Dimensiune medie - fara imagini |
 |
 |
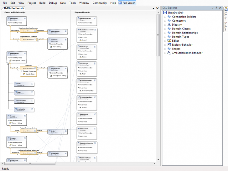
Limbaje de Modelare Specifice unui Domeniu
Limbaje de Modelare Specifice unui Domeniu Lucrarea prezinta un studiu de caz privind utilizarea Limbajelor de Modelare Specifice unui Domeniu (Domain Specific Modeling Languages – DSL) la realizarea aplicatiilor informatice. StCiteste tot ... 1562 cuvinte
Dimensiune medie + cu poze |
 |
 |
Rolul modelarii in realizarea aplicatiilor
1.Rolul modelarii in realizarea aplicatiilor In prezent exista tendinta ca sistemele informatice sa devina din ce in ce mai complexe si mai mari. Aceasta se datoreaza, in parte, puterii de calcul din ce in ceCiteste tot ... 6025 cuvinte
Dimensiune mare + cu imagini |
 |
 |
FUNCTII INGINERESTI - BESSELK, BIN2DEC, OCT2HEX
Functii ingineresti BESSELI Calculeaza functia Bessel modificata In(x), functia Bessel modificata, care este echivalenta cu functia Bessel evaluata pentru argumente pur imaginare.Citeste tot ... 5033 cuvinte
Dimensiune mare + cu imagini |
 |
 |
Alte pagini